CS/Linux

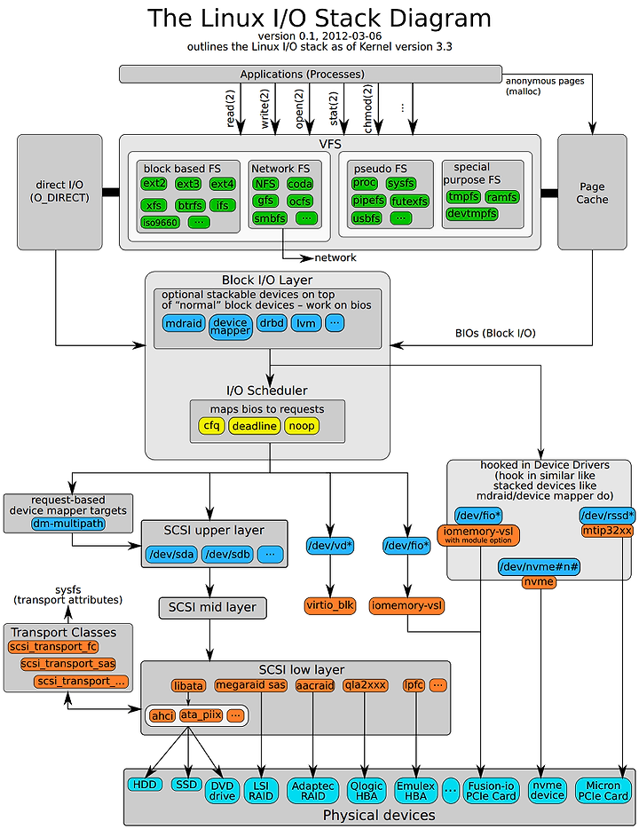
Linux IO Stack Diagram

amiz 2012. 11. 1. 22:33

원문 : http://www.thomas-krenn.com/en/oss/linux-io-stack-diagram/linux-io-stack-diagram_v0.1.pdf